User Manual 4.6 Multi Propagation
Introduction
Scope
This section describes the multi propagator provided by the Patrius library. At this time, only numerical propagator is available for multi spacecraft propagation. Generic features about propagators as well as other type of propagators are detailed [ORB_PGEN_Home here].
Javadoc
All the classes related to numerical propagation are in the fr.cnes.sirius.patrius.propagation.numerical.multi package of the Patrius library. The classes related to events detection are in the package fr.cnes.sirius.patrius.propagation.events.multi of the Patrius library. But the interface for multi event detectors is in fr.cnes.sirius.patrius.propagation.events.multi package of the Patrius library. All the classes related to attitude providers for multi satellites are in the package fr.cnes.sirius.patrius.attitudes.multi.
Links
Other useful links can be found here :
- [ORB_PRO_Home Classical propagation chapter]
- [FDY_SST_Home SpacecraftState chapter]
Useful Documents
None as of now.
Package Overview
Multi Numerical Propagator
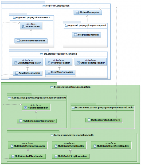
The multi propagator architecture is copied from Propagator interface and NumericalPropagator class, and added to PATRIUS library.

Three propagation modes
Like single spacecraft propagation, the multi spacecraft propagation can be performed in different propagation modes : slave, master and ephemeris generation. The architecture of the classes responsible for theses propagation modes are presented below :

Features Description
The PATRIUS library offers a multi numerical propagator. It aims at propagating several SpacecraftState at the same time using numerical propagation. The N SpacecraftState are propagated during the same time interval using the same FirstOrderIntegrator.
Each state is identified with an ID of type String. All states can be completely different but they should have the same internal date.
As for the mono-satellite numerical propagation, it is possible to define the following global propagation parameters:
- The type of orbital parameters and position angle
- The propagation mode
For each state, it is possible to configure the following elements:
- The central attraction coefficient
- The force models
- The tolerances used for orbital parameters and the tolerances applied on additional states.
- The additional states equations associated with the additional states
- The attitude providers
It is possible to define event detectors applied on a specific state or global event detectors applied on several states.
Getting started
Here is presented a basic instanciation of the multi numerical propagator.
Create propagator from FirstOrderIntegrator
The MultiNumericalPropagator should be created by giving a FirstOrderIntegrator.
final MultiNumericalPropagator propagator = new MultiNumericalPropagator(integrator);
The integrator could be declared using absolute and relative tolerances represented by :
- a scalar value
final double abstolScal = 1.0e-10;
final double reltolScal = 1.0e-10;
final FirstOrderIntegrator integratorScal = new DormandPrince853Integrator(0.001, 200, abstolScal, reltolScal);
- a vector
final double[] abstolVec = { 1e-5, 1e-5, 1e-5, 1e-8, 1e-8, 1e-8};
final double[] reltolVec = { 1e-10, 1e-10, 1e-10, 1e-10, 1e-10, 1e-10};
final FirstOrderIntegrator integratorVec = new DormandPrince853Integrator(0.1, 60., abstolVec, reltolVec);
The orbit tolerances (vector or scalar tolerances) given to the integrator are used as default tolerances. The orbit tolerances could be defined in vector type using the method setOrbitTolerance.
The integrator could be changed by using the method setIntegrator(final FirstOrderIntegrator integrator).
Add initial states
Initial states could be added to the propagator using the method addInitialState(SpacecraftState, String). Each added state is defined by a unique ID. An error is raised if :
- the input spacecraft ID is empty or null.
- a state with the same ID was already added to the propagator.
- the date associated with the added state is different from the date associated with the states previously added. (All states are propagated from the same date).
Note that, the initial state should be added before adding an additional equation, an attitude provider, a force model, an event ... etc ... associated with this state. Otherwise, the input spacecraft Id will not be recognized.
The map of the added states could be retrieved with getInitialStates()
Add additional equations
As for the NumericalPropagator, additional equations corresponding to the additional states of each states can be added to the propagator.
These additional equations are given to the multi numerical propagator for a specific state thanks to the following methods :
- addAdditionalEquation(AdditionalEquation, String)
- addAttitudeEquation(AttitudeEquation, String)
- setMassProviderEquation(MassProvider, String) (This method should be called only once, mass provider must be mass provider used in force models)
The method setAdditionalStateTolerance(String, double[], double[]) may be used to add variation tolerance values (absolute and relative) to a specific additional state.
For each state, the additional states should correspond with the added additional equations (same name, same size).
As of PATRIUS 4.6, partial derivatives equations are available for multi-numerical propagation with the class MultiPartialDerivativesEquations. They are used exactly the same way as for mono-satellite propagation. Note that a set of partial derivatives equations has to be provided for each satellite, allowing for different sets of partial derivatives equations for each satellite.
See [ORB_PRO_UseP mono numerical propagation] chapter for more details.
The following example shows how to propagate two basic SpacecraftState :
// Initial date
final AbsoluteDate date = AbsoluteDate.J2000_EPOCH;
// Constants
final double mu = Constants.EGM96_EARTH_MU;
final Frame gcrf = FramesFactory.getGCRF();
final String STATE1 = "STATE1";
final String STATE2 = "STATE2";
final String BODY = "body";
// First initial state
final Orbit orbit1 = new KeplerianOrbit(7500000, 0.001, 0.40, 0, 0, 0,PositionAngle.MEAN, gcrf, date, mu);
final MassProvider massModel = new SimpleMassModel(1000., BODY);
final SpacecraftState state1 = new SpacecraftState(orbit1, massModel);
// Second initial state
final Vector3D position = new Vector3D(7.0e6, 1.0e6, 4.0e6);
final Vector3D velocity = new Vector3D(-500.0, 8000.0, 1000.0);
final Orbit orbit2 = new EquinoctialOrbit(new PVCoordinates(position, velocity), gcrf, date, mu);
final AttitudeProvider law = new ConstantAttitudeLaw(FramesFactory.getEME2000(), Rotation.IDENTITY);
final Attitude attitude = law.getAttitude(orbit2, date, gcrf);
final SpacecraftState state2 = new SpacecraftState(orbit2, attitude);
// Add initial states to the propagator
propagator.addInitialState(state1, STATE1);
propagator.addInitialState(state2, STATE2);
// Add additional equation associated with the mass model of the first state
// Mass provider must be mass provider used in force models.
propagator.setMassProviderEquation(massModel, STATE1);
propagator.setAdditionalStateTolerance("MASS_" + BODY, new double[]{1e-7}, new double[]{1e-7}, STATE1);
// Set attitude provider associated with the second state
propagator.setAttitudeProvider(law, STATE2);
// propagation
final Map<String, SpacecraftState> finalStates = propagator.propagate(date.shiftedBy(propagationDuration));
Propagate the attitude
As for the NumericalPropagator, to propagate the Attitude of a specific state, two treatments could be applied :
- compute the attitude with an AttitudeProvider : setAttitudeProvider(AttitudeProvider, String).
It is possible to deals with :- a single attitude by calling setAttitudeProvider(AttitudeProvider, String)
- two attitudes by calling setAttitudeProviderForces(AttitudeProvider, String) or setAttitudeProviderEvents(AttitudeProvider, String). It is not possible to call setAttitudeProvider(AttitudeProvider, String) and setAttitudeProviderForces(AttitudeProvider, String) (or setAttitudeProviderEvents(AttitudeProvider, String))
- propagate the attitude as a 7-dimension additional state : addAttitudeEquation(AttitudeEquation, String).
In practical terms, the user has to build the additional equation by extending the abstract class AttitudeEquation, call addAttitudeEquation(AttitudeEquation, String).
See [ORB_PRO_UseP mono numerical propagation] chapter for more details.
Set the central attraction coefficient
For each state, the central attraction coefficient used in the integration process could be defined with the method setMu(double, String).
If for a specific state, this method was not called, the central attraction coefficient of the orbit is used in the integration process.
The central attraction coefficient and the frame used in the integration process could be retrieved for a specific state using getMu(String) and getFrame(String).
propagator.setMu(mu, STATE1);
final double muState1 = propagator.getMu(STATE1);
final Frame frameState1 = propagator.getFrame(STATE1);
Add force model
For each state, a force model could be added to the list of forces used at each step by the propagator.
propagator.addForceModel(model, STATE1);
See [ORB_PHY_Home force model] chapter for more details.
Add event detector
The user could add :
- an EventDetector associated with a specific state using addEventDetector(EventDetector, String)
- a MultiEventDetector associated with several states added to the propagator using addEventDetector(MultiEventDetector)
See [MIS_EVT_Home events presentation] and [MIS_MEVEN_Home multi events presentation] chapters for more details.
Add attitude provider
The user could add :
- an AttitudeProvider returning the independant attitude of one satellite using setAttitudeProvider(AttitudeProvider, String)
- a MultiAttitudeProvider returning the attitude of one satellite correlated to the other using setAttitudeProvider(MultiAttitudeProvider, String)
Note that method getAttitudeProvider() always returns a MultiAttitudeProvider whether you provided a single or multi attitude provider.
If you provided a single AttitudeProvider then you can retrive it by calling ((MultiAttitudeProviderWrapper) multiNumericalPropagator.getAttitudeProvider()).getAttitudeProvider()
Contents
Interfaces
| Interface | Summary | Javadoc |
|---|---|---|
| **MultiPropagator | This interface provides a way to propagate several states at any time. | ... |
| **MultiAttitudeProvider | This interface is an attitude provider taking into account the state of the others satellites. | ... |
| **MultiModeHandler | Common interface for all multi propagator mode handlers initialization. | ... |
Classes
| Class | Summary | Javadoc |
|---|---|---|
| SpacecraftState | This class is the representation of a complete state holding orbit, attitude for forces and for events computation and additional states at a given date. | ... |
| MultiNumericalPropagator | This class propagates several SpacecraftState using numerical integration. | ... |
| AttitudeEquation | This class represents attitude differential equations. | ... |
| MultiIntegratedEphemeris | This class stores sequentially generated orbital parameters for later retrieval. | ... |
| MultiPartialDerivativesEquations | This class computes the partial derivatives equations for one satellite. It is handled exactly as its mono-satellite counterpart PartialDerivativesEquations. | ... |