Catégorie:User Manual 3.4.1 Attitude
Aller à la navigation
Aller à la recherche
Introduction
This section describes attitude features of Patrius: attitude laws, slew, guidance, etc.
Applicable and Reference Documents
Applicable Documents
[A1] CDCF - Fonctions de Base du Patrimoine de Dynamique du Vol, V1.2, SIRIUS-CF-DV-0049-CN, 2011.
[A2] Dossier de réutilisation Orekit et Commons Math, V1.0, SIRIUS-DLR-DV-0080-CN, 2010.
Reference Documents
None applicable.
Overview
The Attitude package of the PATRIUS library has been developed according to the SIRIUS Scope Statement [A1]. The themes developed are described hereafter :
- Directions
- Implementation of directions of space that can evolve in time.
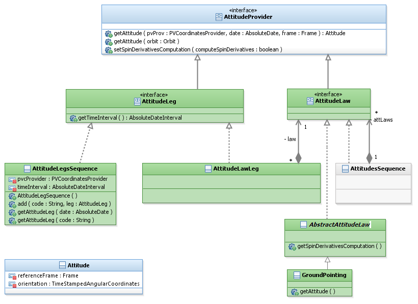
- Attitude laws
- Several attitude laws are available. These laws were originally designed for orbit determination needs: in order to broaden their applications, a wrapper object has been created to meet the spacecraft attitude field needs.
- Attitudes sequence
- Implementation of an attitudes sequence for orbit determination: it is possible to define an attitude law as a series of attitude laws in the context of a propagation.
- Attitude legs sequence
- Implementation for spacecraft attitude field of an attitude sequence: it is possible to define an attitude leg as a series of attitude legs.
- Attitude composition
- Implementation of an object that enables to define an attitude law as a composition of several laws.
- Slew
- Implementation of slew. Slews are used in the attitudes sequence to define the transition between two laws.
- Kinematics
- Implementation of a tool box for kinematics calculations.
- Guidance command
- Implementation of the ground and the on-board guidance commands. The first one is computed, the second one is simulated. In both cases, it should be possible to compute the guidance command from a law and to consider the guidance command itself as a law.

Pages dans la catégorie « User Manual 3.4.1 Attitude »
Cette catégorie comprend 8 pages, dont les 8 ci-dessous.